Een verzoek tot herindeling of terugtrekken gaat via Sportlink Club en voer je uit als je een team uit de competitie wilt halen of anders wilt indelen. Hieronder de stappen om een team terug te trekken via Sportlink Club.
Nieuw team inschrijven voor de volgende fase?
In dit menu in Sportlink Club, terugtrek- en indelingsverzoek, kan je ook nieuwe teams voor de volgende fase (jeugd O7 tm O12) inschrijven. Onderaan deze pagina leggen we uit hoe je dat kan doen.
1. Log in op Sportlink Club
- Ga naar Sportlink Club en log in met de clubgegevens.
- Zorg ervoor dat je de juiste rechten hebt.
2. Regel je clubzaken via het menu Wedstrijdzaken
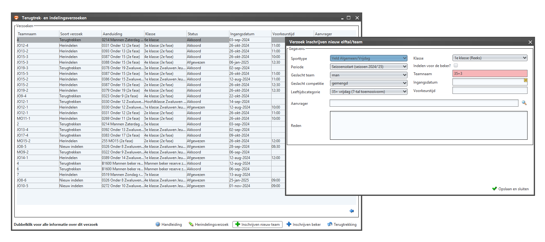
- Navigeer naar Wedstrijdzaken | Teams | Terugtrek- & Indelingsverzoeken
- Zoek het team op dat je wilt terugtrekken uit de competitie.

3. Selecteer ‘Terugtrekking’ of "Herindelingsverzoek"
- Klik op het desbetreffende team.
- Kies de optie "Terugtrekking" of "Herindelingsverzoek" en vul de benodigde informatie in.
- Geef een duidelijke reden (bijv. te weinig spelers, organisatorische problemen).

4. Bevestigen en indienen
- Controleer of alle gegevens correct zijn.
- Verstuur het verzoek naar de bond.
5. Wacht op bevestiging van de bond
- De bond beoordeelt het verzoek en zal via Sportlink of e-mail laten weten of het team definitief is teruggetrokken.
- Houd rekening met mogelijke boetes of gevolgen, afhankelijk van het moment van terugtrekking.
Nieuwe teams inschrijven voor de 4e fase
Nieuwe teams voor de volgende inschrijven regel je in Sportlink Club. We laten hieronder in een aantal stappen zien hoe het werkt.
- Ga naar het menu Wedstrijdzaken;
- Kies voor Teams;
- Ga naar terugtrek- en indelingsverzoeken.
Een nieuw scherm wordt geopend.

- Klik onderaan het scherm op het groene plusje 'Inschrijven nieuw team';
Een nieuw scherm wordt geopend. Hier geef je aan welk team je wil inschrijven. En meer.
- Kies bij 'Periode' voor Voorjaar (seizoen 2024/2025)
- Kies bij 'Leeftijdscategorie' de categorie van het team dat je wil inschrijven
- Geef bij 'Klasse' aan voor welke klasse je het team wil inschrijven
- Op dit scherm heb je ook andere opties, allemaal vrij in te vullen
- Is alles goed ingevuld, dan klik je op Opslaan en sluiten.
Wil je de status van je inschrijving bijhouden? In het scherm, te bereiken via Wedstrijdzaken > Teams > Terugtrek- en indelingsverzoeken zie je in de kolom 'status' of de KNVB het verzoek heeft goedgekeurd.