Het aanstellen van scheidsrechters voor wedstrijden via Sportlink Club gebeurt in twee stappen:
1. Bepaal welke scheidsrechters beschikbaar zijn.
Ga naar
en bepaal welke scheidsrechters beschikbaar zijn om in te plannen.

Per scheidsrechter kun je bepalen welke data hij niet kan fluiten (verhinderingen) en je kunt aangeven welke teams cq leeftijdsgroepen hij mag of wil fluiten. Zie onderstaande afbeelding.

2. Stel deze scheidsrechters aan voor de betreffende wedstrijden.
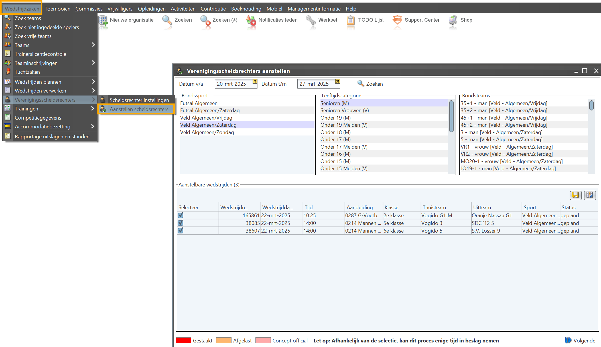
Ons systeem maakt het het eenvoudig om verenigingsscheidsrechters te beheren en toe te wijzen aan wedstrijden. Via Wedstrijdzaken | Verenigingsscheidsrechters | Aanstellen scheidsrechters kun je nu de wedstrijden oproepen welke een scheidsrechter nodig hebben. Dit kan je doen door een wedstrijddag te kiezen, sport, leeftijdscategorie of een team te kiezen. Nadat je op zoeken hebt geklikt wordt een lijst met wedstrijden getoond.

Klik op volgende rechtsonder in het scherm. Nu worden de wedstrijden getoond met een keuzefilter op het veld scheidsrechter en kun je kiezen uit de beschikbare scheidsrechters. Allemaal op basis van de eerdere instellingen.

Nu kun je heel makkelijk het lijstje langsgaan en een scheidsrechter selecteren en toewijzen. Let wel op! Nadat je de instellingen hebt gedaan vergeet dan niet om je werk op te slaan.
Via wedstrijddetails in het wedstrijdprogramma.
Een andere optie is om de wedstrijd vanuit het wedstrijdprogramma te selecteren en te openen. In de wedstrijddetails heb je nu ook de mogelijkheid om een scheidsrechter toe te wijzen.
